首页
部门简介
部门动态
行业动态
党建工作
网络安全
网络技术
校网服务
规章制度
资料下载
校网服务
校网服务
当前位置:
首页
>>
校网服务
>> 正文
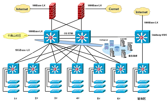
2025新澳门免费原料大全长清校区校园网拓扑图 [附图]
发布日期:2007-04-24 作者:李广福 来源: 网络信息管理中心 点击:
SDADANET-CQ网络拓扑
2025新澳门免费原料大全 网络信息管理中心 版权所有
地址:山东省济南市长清区大学路1255号